| |
|
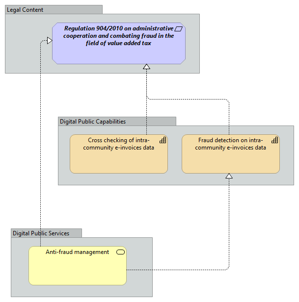
Anti-fraud management |
Regulation 904/2010 on administrative cooperation and combating fraud in the field of value added tax |
| |
|
Anti-fraud management |
Fraud detection on intra-community e-invoices data |
| |
|
Cross checking of intra-community e-invoices data |
Regulation 904/2010 on administrative cooperation and combating fraud in the field of value added tax |
| |
|
Fraud detection on intra-community e-invoices data |
Regulation 904/2010 on administrative cooperation and combating fraud in the field of value added tax |