| |
|
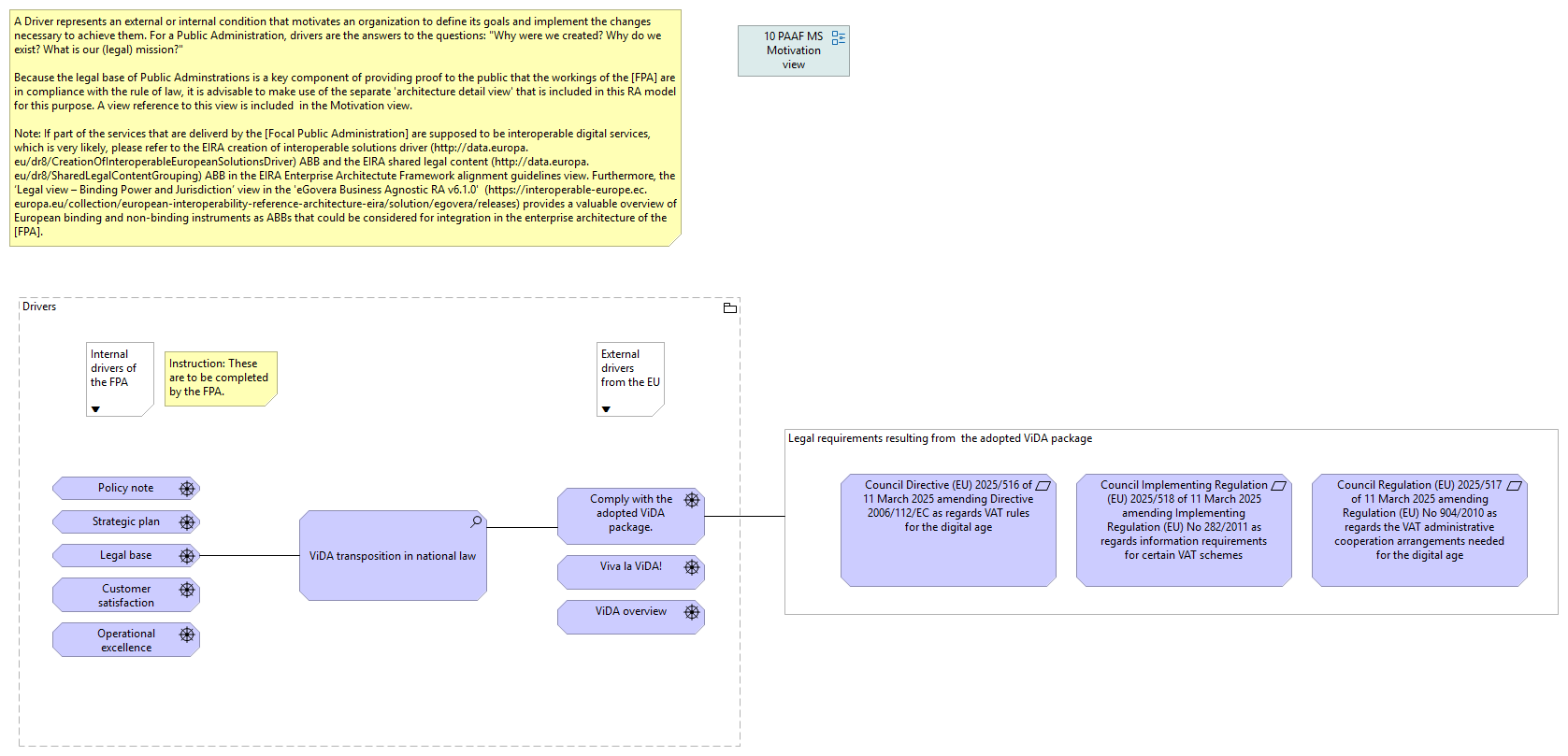
Drivers |
Strategic plan |
| |
|
Drivers |
Customer satisfaction |
| |
|
Drivers |
Comply with the adopted ViDA package. |
| |
|
Drivers |
Policy note |
| |
|
Drivers |
Operational excellence |
| |
|
Drivers |
Viva la ViDA! |
| |
|
Drivers |
Legal base |
| |
|
Drivers |
ViDA overview |
| |
|
ViDA transposition in national law |
Comply with the adopted ViDA package. |
| |
|
ViDA transposition in national law |
Legal base |