99 PAAF EIRA alignment view ()
99 PAAF EIRA alignment view
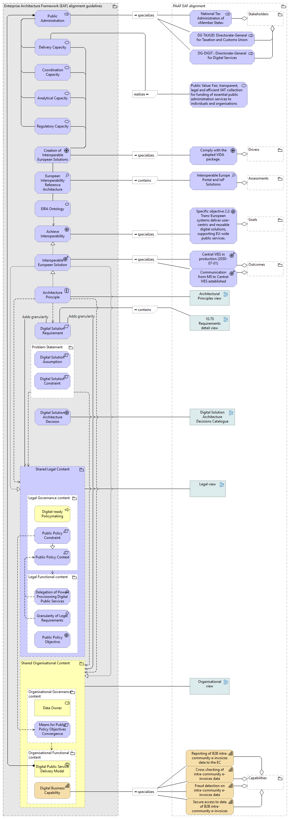
Enterprise Architecture Framework (EAF) alignment guidelines
Interoperable European Solution
Achieve Interoperability
Creation of Interoperable European Solutions
European Interoperability Reference Architecture
Coordination Capacity
Regulatory Capacity
Delivery Capacity
Analytical Capacity
EIRA Ontology
Public Administration
Architecture Principle
Digital Solution Requirement
Shared Organisational Content
Organisational Governance content
Data Owner
Means for Public Policy Objectives Convergence Assurance and Control
Organisational Functional content
Digital Public Service Delivery Model
Digital Business Capability
Shared Legal Content
Legal Governance content
Public Policy Context
Public Policy Constraint
Digital-ready Policymaking
Legal Functional content
Delegation of Powers Provisioning Digital Public Services
Granularity of Legal Requirements
Public Policy Objective
Digital Solution Architecture Decision
Problem Statement
Digital Solution Assumption
Digital Solution Constraint
PAAF EAF alignment
National Tax Administraton of «Member State»
DG TAXUD: Directorate-General for Taxation and Customs Union
DG-DIGIT : Directorate-General for Digital Services
Comply with the adopted ViDA package.
Stakeholders
Drivers
Assessments
Interoperable Europe Portal and IoP Solutions
Specific objective 2.2: Trans-European systems deliver user-centric and reusable digital solutions, supporting EU-wide public services.
Architectural Principles view
Central VIES in production (2030-07-01)
Communication from MS to Central VIES established
Digital Solution Architecture Decisions Catalogue view
Organisational view
Legal view
10.70 Requirements detail view
Goals
Outcomes
Reporting of B2B intra-community e-invoices data to the EC
Cross checking of intra-community e-invoices data
Fraud detection on intra-community e-invoices data
Secure access to data of B2B intra-community e-invoices
Capabilities
Public Value: Fair, transparent, legal and efficient VAT collection for funding of essential public administration services to individuals and organisations
Enterprise Architecture Framework (EAF) alignment guidelines Digital Solution Architecture Decision
Enterprise Architecture Framework (EAF) alignment guidelines Digital Solution Requirement
Enterprise Architecture Framework (EAF) alignment guidelines Interoperable European Solution
Enterprise Architecture Framework (EAF) alignment guidelines Analytical Capacity
Enterprise Architecture Framework (EAF) alignment guidelines Regulatory Capacity
Enterprise Architecture Framework (EAF) alignment guidelines Problem Statement
Enterprise Architecture Framework (EAF) alignment guidelines Shared Organisational Content
Enterprise Architecture Framework (EAF) alignment guidelines Coordination Capacity
Enterprise Architecture Framework (EAF) alignment guidelines Delivery Capacity
Enterprise Architecture Framework (EAF) alignment guidelines Public Administration
Enterprise Architecture Framework (EAF) alignment guidelines Shared Legal Content
Enterprise Architecture Framework (EAF) alignment guidelines European Interoperability Reference Architecture
Enterprise Architecture Framework (EAF) alignment guidelines Achieve Interoperability
Enterprise Architecture Framework (EAF) alignment guidelines EIRA Ontology
Enterprise Architecture Framework (EAF) alignment guidelines Creation of Interoperable European Solutions
Enterprise Architecture Framework (EAF) alignment guidelines Architecture Principle
Interoperable European Solution Shared Legal Content
Interoperable European Solution Shared Organisational Content
Interoperable European Solution Achieve Interoperability
European Interoperability Reference Architecture EIRA Ontology
European Interoperability Reference Architecture Creation of Interoperable European Solutions
Coordination Capacity Creation of Interoperable European Solutions
Regulatory Capacity Creation of Interoperable European Solutions
Delivery Capacity Creation of Interoperable European Solutions
Analytical Capacity Creation of Interoperable European Solutions
EIRA Ontology Achieve Interoperability
EIRA Ontology Enterprise Architecture Framework (EAF) alignment guidelines
Public Administration Regulatory Capacity
Public Administration Delivery Capacity
Public Administration Coordination Capacity
Public Administration Analytical Capacity
Architecture Principle Interoperable European Solution
Architecture Principle Digital Solution Requirement
Architecture Principle Shared Legal Content
Architecture Principle Shared Organisational Content
Adds granularity Digital Solution Requirement Shared Legal Content
Adds granularity Digital Solution Requirement Shared Organisational Content
Shared Organisational Content Organisational Governance content
Shared Organisational Content Organisational Functional content
Organisational Governance content Data Owner
Organisational Governance content Means for Public Policy Objectives Convergence Assurance and Control
Organisational Governance content Organisational Functional content
Organisational Functional content Digital Business Capability
Organisational Functional content Digital Public Service Delivery Model
Digital Public Service Delivery Model Public Administration
Shared Legal Content Legal Governance content
Shared Legal Content Legal Functional content
Legal Governance content Legal Functional content
Legal Governance content Public Policy Context
Legal Governance content Public Policy Constraint
Legal Governance content Digital-ready Policymaking
Public Policy Constraint Public Policy Context
Public Policy Constraint Means for Public Policy Objectives Convergence Assurance and Control
Legal Functional content Granularity of Legal Requirements
Legal Functional content Public Policy Objective
Legal Functional content Delegation of Powers Provisioning Digital Public Services
Delegation of Powers Provisioning Digital Public Services Public Policy Context
Granularity of Legal Requirements Public Policy Context
Problem Statement Digital Solution Constraint
Problem Statement Shared Organisational Content
Problem Statement Shared Legal Content
Problem Statement Digital Solution Assumption
Stakeholders National Tax Administraton of «Member State»
Stakeholders DG-DIGIT : Directorate-General for Digital Services
Stakeholders DG TAXUD: Directorate-General for Taxation and Customs Union
Drivers Comply with the adopted ViDA package.
Assessments Interoperable Europe Portal and IoP Solutions
Goals Specific objective 2.2: Trans-European systems deliver user-centric and reusable digital solutions, supporting EU-wide public services.
Outcomes Central VIES in production (2030-07-01)
Outcomes Communication from MS to Central VIES established
Capabilities Cross checking of intra-community e-invoices data
Capabilities Fraud detection on intra-community e-invoices data
Capabilities Reporting of B2B intra-community e-invoices data to the EC
Capabilities Secure access to data of B2B intra-community e-invoices